Temporary performance degradation

We are currently experiencing service degradation and working on resolving this. Thank you for your patience and understanding.

Install latest/stable of Git Glint

Ubuntu 16.04 or later?

Make sure snap support is enabled in your Desktop store.


Install using the command line

sudo snap install glint

Don't have snapd? Get set up for snaps.

Channel Version Published

Details for Git Glint

Package name

  • glint

License

  • Proprietary

Last updated

  • 31 October 2025 - latest/stable
  • 31 October 2025 - latest/edge

Websites


Contact


Report a bug


Report a Snap Store violation

Share this snap

Generate an embeddable card to be shared on external websites.

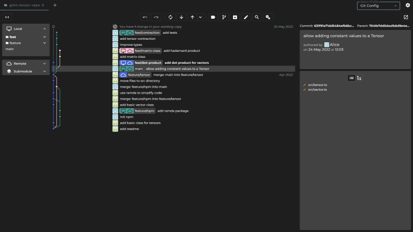
A graphical interface for Git

Manage your Git repositories in an easier and more visual way.

Features:

  • A graph showing branches, commits, and where merges have happened in an easy to digest visual format
  • Perform merges and resolve conflicts with a 4-way diff editor
  • Manage multiple merges at once, without affecting the files on disk or needing to switch branch
  • Search commits and files in your repository history
  • Integrate with GitHub, GitLab, and Bitbucket to easily clone or create repositories
  • Squash commits together
  • Insert new commits in the middle
  • Move individual changes from one commit to another
  • Edit commit messages
  • Undo mistakes

Install Git Glint on your Linux distribution

Choose your Linux distribution to get detailed installation instructions. If yours is not shown, get more details on the installing snapd documentation.