Temporary performance degradation

We are currently experiencing service degradation and working on resolving this. Thank you for your patience and understanding.

Install latest/stable of LogoRRR

Ubuntu 16.04 or later?

Make sure snap support is enabled in your Desktop store.


Install using the command line

sudo snap install logorrr

Don't have snapd? Get set up for snaps.

Channel Version Published

Details for LogoRRR

Package name

  • logorrr

License

  • Apache-2.0

Last updated

  • 3 March 2026 - latest/stable

Websites


Contact


Donations


Source code


Report a bug


Report a Snap Store violation

Share this snap

Generate an embeddable card to be shared on external websites.

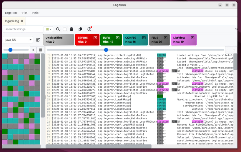
Explore logs effortlessly

Stop scrolling through endless walls of text. Start seeing the patterns.

LogoRRR is a powerful, lightweight desktop application built to make log analysis effortless. Whether you are a DevOps engineer hunting for a production bug, a developer monitoring local services, or a data analyst spotting trends, LogoRRR turns chaotic text files into actionable insights.

Key Features

  • Real-Time Monitoring: Native tail -f style functionality allows you to watch logs update live as events occur.
  • Zip and Directory Support: Drag and drop entire directories or .zip archives. LogoRRR reads them directly—no unpacking required.
  • Interactive Filtering: Effortlessly drill down into your data to find exactly what you need in seconds.
  • Multi-File Management: Open and view multiple log files simultaneously in one streamlined interface.
  • Smart Export: Create snippets of filtered data and export them directly to Slack, Teams, or Email to share with your team.
  • Seamless Workflow: Full keyboard shortcut support (Ctrl/Cmd + F) and a Remember Settings feature that reloads your last session automatically.

Why Choose LogoRRR?

  • Native Performance: A smooth, responsive Linux experience.
  • Versatility: While optimized for logs, it is the perfect tool for analyzing any recurring patterns in large text files.
  • Privacy First: Your data stays local. No cloud uploads—just fast, local processing.

Built for Your Workflow

LogoRRR is truly cross-platform. While you are here on the Snap store, it is good to know your team can stay in sync regardless of whether they use Linux, Windows, or macOS.

Find out more at: https://www.logorrr.app/ - a Video tutorial is available here: https://youtu.be/5ogC95PX0Ag

Simplify your debugging today. Install LogoRRR.


Install LogoRRR on your Linux distribution

Choose your Linux distribution to get detailed installation instructions. If yours is not shown, get more details on the installing snapd documentation.


Where people are using LogoRRR

Users by distribution (log)

Ubuntu 24.04